

오늘은 시간이 없어 복습을 해봤다.
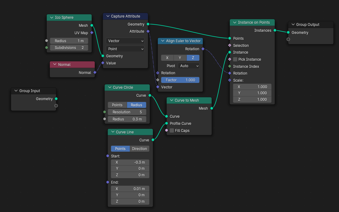
Icosphere를 만들고 각 점에 오각형을 붙이며, 오각형을 각 점의 노말방향으로 향하게 만들기.
Align Euler to Vector와 Curve to Mesh를 이용했다.
근데 Geometry node에선 왜 Plane이 없는걸까...?
내가 모르는걸까...
굳이 Curve to Mesh에 Curve Line 안붙이고 그냥 Plane 붙여서 Resolution 조절해서 N각형 만들 수 있게 하면 참 좋을텐데...
'- Blender Study' 카테고리의 다른 글
| Blender3D Geometry node Study 01 (0) | 2024.02.14 |
|---|---|
| Donut Lv2_5 도넛 질감 표현하기(From Blender Guru Youtube) (0) | 2023.12.03 |
| Texture coordinate이해하기 (0) | 2023.11.30 |
| Displacement vs Normal vs Bump 차이 (0) | 2023.11.30 |
| Donut Lv2_3 도넛 질감 표현하기(From Blender Guru Youtube) (1) | 2023.11.29 |